# ER Digram

MySQL Workbench 可以生成数据表的 Entity RelationShip Digram. Menu Path: Database -> Reverse Engineer -> 选择相关 Database 生成 Model Digram.

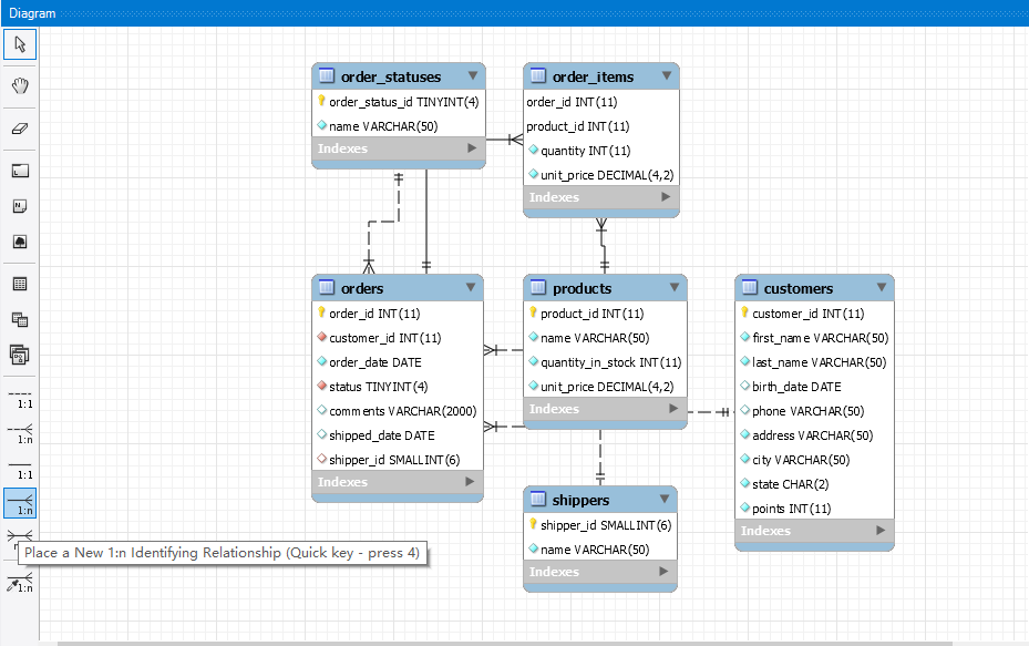
如下是 sql_store 的 ER Digram.

notes: Identifying relationships exist when the primary key of the parent entity is included in the primary key of the child entity. On the other hand, a non-identifying relationship exists when the primary key of the parent entity is included in the child entity but not as part of the child entity’s primary key.

当父实体的主键包含在子实体的主键中时,存在标识关系。另一方面,如果父实体的主键包含在子实体中,但不作为子实体的主键的一部分,则存在非标识关系。

# Notes

# All clauses other than Select are optional

Select 以外的子句都是可选的

1
select 1, 2;

# Field values are case insensitive by default

栏位值默认不区分大小写

1
select * from customers where state = 'va';
customer_id first_name last_name birth_date phone address city state points
2 Ines Brushfield 1986-04-13 804-427-9456 14187 Commercial Trail Hampton VA 947

# Default Date Format %Y-%m-%d

1
2
3
select *
from customers
where birth_date > '1990-01-01';

# Varchar vs Char

name varchar (50) 如果 name 只有 5 个字符那么 varchar (50) 只使用 5 个字符,不会浪费空间;

name char (50) 如果 name 只有 5 个字符会插入 45 个空白字符填满到 50 个字符。

# Default

default 表示让 mysql 生成这个值,可以用于主键自增栏位和有默认值的栏位

1
2
3
4
5
6
insert into customers
values (default, 'babb', 'chen', default, default, '18896763538', 'henan', 'xy', default);

update customers
set points = default
where customer_id = 1;

# Insert Multi Rows

1
2
3
4
insert into shippers (name)
values ('Shipper1'),
('Shipper2'),
('Shipper3');

# Insert Multi Tables

1
2
3
4
5
6
insert into orders (customer_id, order_date, status)
values (1, '2010-02-02', 1);

insert into order_items
values (last_insert_id(), 1, 1, 2.95), -- last_insert_id() 插入 orders 中的 order_id
(last_insert_id(), 2, 1, 3.95);

# Regexp

查询 last_name 包含 field|mac|rose 的数据

1
2
3
select *
from customers
where last_name regexp 'field|mac|rose';

查询 last_name 包含 ge|ie|me 的数据

1
2
3
select *
from customers
where last_name regexp '[gim]e';

查询 last_name 以 b 开头且包含 ge|ie|me 的数据

1
2
3
select *
from customers
where last_name regexp '^b.*?[gim]e';

# Limit

跳过前 6 条记录,然后获取 3 条记录

1
2
3
select *
from customers
limit 6, 3;

# Order

默认状态下 group by 会按照其指定的列排序会影响性能,所以查询或 view 中应尽量避免使用 group by

1
2
3
select client_id, sum(invoice_total) as total_sales
from invoices
group by client_id;
client_id total_sales
1 802.89
2 101.79
3 705.90
5 980.02

# Aggregate Function

1
2
3
4
use sql_invoicing;

select *
from sql_invoicing.invoices;
invoice_id number client_id invoice_total payment_total invoice_date due_date payment_date
1 91-953-3396 2 101.79 0.00 2019-03-09 2019-03-29
2 03-898-6735 5 175.32 8.18 2019-06-11 2019-07-01 2019-02-12
3 20-228-0335 5 147.99 0.00 2019-07-31 2019-08-20
4 56-934-0748 3 152.21 0.00 2019-03-08 2019-03-28
5 87-052-3121 5 169.36 0.00 2019-07-18 2019-08-07
6 75-587-6626 1 157.78 74.55 2019-01-29 2019-02-18 2019-01-03
7 68-093-9863 3 133.87 0.00 2019-09-04 2019-09-24
8 78-145-1093 1 189.12 0.00 2019-05-20 2019-06-09
9 77-593-0081 5 172.17 0.00 2019-07-09 2019-07-29
10 48-266-1517 1 159.50 0.00 2019-06-30 2019-07-20
11 20-848-0181 3 126.15 0.03 2019-01-07 2019-01-27 2019-01-11
13 41-666-1035 5 135.01 87.44 2019-06-25 2019-07-15 2019-01-26
15 55-105-9605 3 167.29 80.31 2019-11-25 2019-12-15 2019-01-15
16 10-451-8824 1 162.02 0.00 2019-03-30 2019-04-19
17 33-615-4694 3 126.38 68.10 2019-07-30 2019-08-19 2019-01-15
18 52-269-9803 5 180.17 42.77 2019-05-23 2019-06-12 2019-01-08
19 83-559-4105 1 134.47 0.00 2019-11-23 2019-12-13

# max, avg, sum, count

max, min, avg, sum, count 等聚合函数会忽略 null 的记录,聚合栏位前添加 distinct 可以排除重复记录

1
2
3
4
5
6
7
8
9
10
select max(invoice_total) as highest,
min(invoice_total) as lowest,
avg(invoice_total) as average,
sum(invoice_total) as total,
count(invoice_total) as number_of_invoices,
count(payment_date) as number_of_payments,
count(*) as total_records,
count(client_id) as number_of_clients,
count(distinct client_id) as number_of_distinct_clients
from invoices;
highest lowest average total number_of_invoices number_of_payments total_records number_of_clients number_of_distinct_clients
189.12 101.79 152.388235 2590.60 17 7 17 17 4

# rollup

根据 group by 栏位分层归纳汇总

1
2
3
4
select client_id,
sum(invoice_total) as total_sales
from invoices
group by client_id with rollup;
client_id total_sales
1 802.89
2 101.79
3 705.90
5 980.02
2590.60
1
2
3
4
5
6
select state,
city,
sum(invoice_total) as total_sales
from invoices i
join clients using (client_id) --using (client_id) <=> invoices.client_id = clients.client_id
group by state, city with rollup;
state city total_sales
CA San Francisco 705.90
CA 705.90
NY Syracuse 802.89
NY 802.89
OR Portland 980.02
OR 980.02
WV Huntington 101.79
WV 101.79
2590.60

# Common Use Function

# numeric

rand () 返回 0 - 1 之间的随机数

1
2
3
4
5
6
7
SELECT
ROUND(5.73),
ROUND(5.73, 1),
TRUNCATE(5.73, 1),
CEILING(5.73),
FLOOR(5.73),
RAND();
round(5.73) round(5.73, 1) truncate(5.73, 1) ceiling(5.73) floor(5.73) rand()
6 5.7 5.7 6 5 0.27181225481611887

# string

1
2
3
4
5
6
7
select upper('sky') a, lower('Sky') b,
ltrim(' sky') c, rtrim('sky ') d, trim(' sky ') e,
left('babb chen', 4) f, right('babb chen', 4) g, -- left, right 返回前,后几个字符
substring('babb chen', 6, 4) h,
locate('c', 'babb chen') i, locate('chen', 'babb chen') j, -- locate 返回字符或字符串索引
replace('babb chen', 'babb', 'bob') k,
concat('babb', 'chen') l;
a b c d e f g h i j k l
SKY sky sky sky sky babb chen chen 6 6 bob chen babbchen

# date

1
select now(), curdate(), curtime();
now() curdate() curtime()
2020-09-12 16:02:08 2020-09-12 16:02:08
1
select year(now()), month(now()), day(now()), hour(now()), minute(now()), second(now());
year(now()) month(now()) day(now()) hour(now()) minute(now()) second(now())
2020 9 12 16 4 53

extract 也可 b 以用来提取日期的一部分,并且 extract 是 sql 标准的一部分

1
2
3
4
5
6
select extract(year from now()) as year,
extract(month from now()) as month,
extract(day from now()) as day,
extract(hour from now()) as hour,
extract(minute from now()) as minute,
extract(second from now()) as second;
year month day hour minute second
2020 9 12 16 9 27
1
2
3
4
5
select date_format(now(), '%Y-%m-%d %H:%i %p') as date;

date
-----
2020-09-12 16:14 PM

日期的相关计算

MySQL 在执行查询语句时,会先对 SELECT 子句里的列表进行扫描,并对列进行计算,所以 (select datediff (tomorrow, yesterday)) as datediff 可以正确运行

1
2
3
4
select date_add(now(), interval 1 day) as tomorrow,
date_sub(now(), interval 1 day) as yesterday,
(select datediff(tomorrow, yesterday)) as datediff,
time_to_sec('09:00') - time_to_sec('09:02') as secdiff;
tomorrow yesterday datediff secdiff
2020-09-13 16:35:38 2020-09-11 16:35:38 2 -120

# null

coalesce 返回多个值中的第一个非 null 值

1
2
3
4
5
6
7
8
select ifnull(null, 'unknown') column_a,
ifnull('a', 'unknown') column_b,
coalesce(null, null, null, 'b') column_c,
coalesce(null, 'a', 'b') column_d;

column_a column_b column_c column_d
------- -------- ------- --------
unknown a b a

# case

1
2
3
4
5
6
7
8
9
10
11
12
13
14
select order_id,
if(year(order_date) = year(now()),
'Active',
'Archived') as category
from orders;

select order_id,
case
when year(order_date) = year(now()) then 'Active'
when year(order_date) = year(now()) - 1 then 'Last Year'
when year(order_date) < year(now()) - 1 then 'Archived'
else 'Future'
end as category
from orders;

# View

updateable view

可更新视图是指不包含 distinct,aggregate function (min,max, sum, min, max),group by, having,union 的视图,可以执行 update,insert,delete 操作。通过 view 更新数据可能导致更新后的数据从 view 中删除,可以添加 with check option 子句防止行消失

1
2
3
4
5
6
7
8
9
10
11
12
13
14
15
create or replace view invices_with_balance as
select invoice_id,
number,
client_id,
invoice_total,
payment_total,
invoice_total - payment_total as balance,
invoice_date,
due_date,
payment_date
from invoices
where (invoice_total - payment_total) > 0
with check option;

select * from invices_with_balance;
invoice_id number client_id invoice_total payment_total balance invoice_date due_date payment_date
1 91-953-3396 2 101.79 0.00 101.79 2019-03-09 2019-03-29
2 03-898-6735 5 175.32 8.18 167.14 2019-06-11 2019-07-01 2019-02-12

执行如下 sql 会 产生 Error Code: 1369. CHECK OPTION failed ‘sql_invoicing.invices_with_balance’, 因为更新之后 invoice_total - payment_total = 0 ,不满足大于 0 的条件会导致 invoice_id = 1 的数据从 view 中移除。

1
2
3
update invices_with_balance
set payment_total = invoice_total
where invoice_id = 1;

# Procedure

1
2
3
4
5
6
7
8
9
10
11
12
13
14
15
16
17
18
19
20
21
22
23
24
25
26
27
delimiter $$

drop procedure if exists get_unpaid_invoices_for_client;

create procedure get_unpaid_invoices_for_client(
client_id int,
out invoices_count int,
out invoices_total decimal
)
begin
select count(*), sum(invoice_total)
into invoices_count, invoices_total
from invoices i
where i.client_id = client_id
and i.payment_total = 0;
end $$

delimiter ;

set @invoices_count = 0;
set @invoices_total = 0;
call get_unpaid_invoices_for_client(5, @invoices_count, @invoices_total);
select @invoices_count, @invoices_total;

@invoices_count @invoices_total
--------------- ----------------
3 490

# Function

1
2
3
4
5
6
7
8
9
10
11
12
13
14
15
16
17
18
19
20
21
22
23
24
25
26
27
28
29
30
31
32
33
delimiter $$

drop function if exists get_risk_factor_for_client;

create function get_risk_factor_for_client(client_id int)
returns integer
-- deterministic -- 确定性,给定函数参数一组值永远返回相同的值
-- modifies sql data -- 修改 sql 数据
reads sql data -- 读取 sql 数据
begin
declare risk_factor decimal(9, 2) default 0;
declare invoices_total decimal(9, 2);
declare invoices_count int;

select count(*), sum(invoice_total)
into invoices_count, invoices_total
from invoices
where client_id = client_id;

set risk_factor = invoices_total / invoices_count * 5;

return ifnull(risk_factor, 0);

end $$

delimiter ;


select
client_id,
name,
get_risk_factor_for_client(client_id) as risk_factor
from clients;

# Event

开启 event_scheduler

1
2
show variables like 'event%';
set global event_scheduler = on;

定义 event

1
2
3
4
5
6
7
8
9
10
11
12
13
14
15
delimiter $$

drop event if exists yearly_delete_stale_audit_rows;

create event yearly_delete_stale_audit_rows
on schedule
-- at '2019-05-01'
every 1 year starts '2019-01-01' ends '2029-01-01'
do
begin
delete from payment_audit
where action_date < now() - interval 1 year; -- <=> datesub(now(), interval 1 year)
end $$

delimiter ;

查看 event

1
2
show events;
show events like 'yearly%';
DB Name Definer Time zone Type Execute at Interval value Interval field Starts Ends Status Originator character_set_client collation_connection Database Collation
sql_invoicing yearly_delete_stale_audit_rows root@localhost SYSTEM RECURRING 1 YEAR 2019-01-01 00:00:00 2029-01-01 00:00:00 ENABLED 1 utf8mb4 utf8mb4_0900_ai_ci utf8_general_ci

启用禁用 event

1
2
alter event yearly_delete_stale_audit_rows disable;
alter event yearly_delete_stale_audit_rows enable;

# Transactions

autocommit

每执行一条语句,MySQL 会将该语句放在事务中,如果没有错误,会自动提交

1
2
3
4
5
show variables like 'autocommit';

Variable_name Value
------------ -----
autocommit ON

创建 transaction

1
2
3
4
5
6
7
8
9
start transaction; -- 1

insert into orders(customer_id, order_date, status)
values (1, '2020-01-01', 1); -- 2

insert into order_items
values (last_insert_id(), 1, 1, 1); -- 3

commit;

模拟执行到 insert into order_items 时断开 server 连接。

Workbench 菜单 Query -> Excute Current Statement (Ctrl + Enter) 执行 1, 2, 关闭连接,重新连接查询 orders 数据没有被插入。

# Concurrency and Locking

1
select * from customers where customer_id = 1;
customer_id first_name last_name birth_date phone address city state points
1 Babara MacCaffrey 1986-03-28 781-932-9754 0 Sage Terrace Waltham MA 2303

如下在第一个连接中将客户的积分加 10 但是没有提交。在第二个连接中同样执行将客户的积分加 10 的操作,此时会等待第一个连接操作的 commit 或 rollback.

Connection One Connection Two

将第一个操作 commit 之后,第二个也进行 commit, 如下客户 customer_id 为 1 的积分会增加 20。

customer_id first_name last_name birth_date phone address city state points
1 Babara MacCaffrey 1986-03-28 781-932-9754 0 Sage Terrace Waltham MA 2323

# Lost Updates

当两个事务尝试更新相同的数据并且没有上锁时,就会发生这种情况,较晚提交的事务会覆盖较早事务做的更改。

如下事务 A 和事务 B 对同一数据修改,如果事务 B 更晚提交就会覆盖事务 A 的提交,事务 A 的更新就会丢失。解决方法是使用锁。默认情况下 MySQL 会使用锁定机制。防止两个事务同时更新同样的数据。它们会一个一个按照顺序执行,这样连个更新都能完成。

# Dirty Reads

脏读就是一个事务读取了尚未被提交的数据。事务 B 读取了事务 A 尚未提交的数据,并基于数据做了决策(每点积分给予 1% 折扣),但是之后事务 A 又进行了回滚,实际客人没有 20 积分,事务 B 却给了 20 % 折扣。解决此问题需要为事务建立隔离级别 READ COMMITTED,这样事务就只能读取已经提交的数据。

Connection One Connection Two

使用隔离级别 READ COMMITTED set transaction isolation level read committed; 解决 Dirty Reads。

Connection One Connection Two

# Non-repeating Reads

不可重复读就是在事务过程中读取了某个数据两次,得到了不同结果。解决此问题需要为事务建立隔离级别 REPEATABLE READ, 将它与其他事务隔离,确保数据更改对事务不可见,读取的数据是可重复和一致的,即使其它事务更改了数据,我们会看到首次读取就创建的快照。

Connection One Connection Two

使用隔离级别 REPEATABLE READ set transaction isolation level repeatable read 解决 Non-repeating Reads。

Connection One Connection Two

# Phantom Reads

幻读是指在事务执行查询之后进行了添加,更新或删除,实际读取的是添加,更新或删除之前的数据,事务执行完成之后仍然有符合条件的数据,这种突然出现的数据就像幽灵 👻 一样。解决此问题需要为事务建立隔离级别 SERIALIZABLE, 它能保证当有别的事务在更新数据时,我们的事务能够知晓变动,如果有其它事务修改了可能影响查询结果的数据,我们的事务必须等待它们完成。这是事务的最高隔离级别,保证最大的确定性,但是会影响性能。

Connection One Connection Two

使用隔离级别 SERIALIZABLE set transaction isolation level serializable 解决 Phantom Reads。

Connection One Connection Two

更高的隔离级别意味着更低的并发问题,但同时也意味着更多的锁和过呢更低的并发性能。

MySQL 的默认隔离级别时 REPEATABLE READ

1
2
3
4
5
6
7
8
show variables like 'transaction_isolation';

Variable_name Value
-------------- ------------
transaction_isolation REPEATABLE-READ

set session transaction isolation level serializable;
set global transaction isolation level serializable;

# Datatype

# json

json raw string

1
2
3
4
5
6
7
8
9
10
11
12
update products set properties  = '
{
"dimensions": [1, 2, 3],
"weight": 10,
"manufactor": { "name": "sony" }
}
'
where product_id = 1;

select *
from products
where product_id = 1;
product_id name quantity_in_stock unit_price size properties
1 Foam Dinner Plate 70 1.21 small {“weight”: 10, “dimensions”: [1, 2, 3], “manufactor”: {“name”: “sony”}}

json_object, json_array

1
2
3
4
5
6
update products set properties  =  json_object(
'weight', 10,
'dimensions', json_array(1, 2, 3),
'manufactor', json_object('name', 'sony')
)
where product_id = 1;

json_extract

1
2
3
4
5
6
7
8
9
select json_extract(properties, '$.weight') as extract_weight,
properties -> '$.weight' as weight,
properties -> '$.dimensions[0]' as x,
properties -> '$.dimensions[1]' as y,
properties -> '$.dimensions[2]' as z,
properties -> '$.manufactor.name' as manufactor_in_quotes,
properties ->> '$.manufactor.name' as manufactor
from products
where properties ->> '$.manufactor.name' = 'sony';
extract_weight weight x y z manufactor_in_quotes manufactor
10 10 1 2 3 “sony” sony

json_set

1
2
3
4
5
6
7
update products
set properties = json_set(
properties,
'$.weight', 20,
'$.age', 10
)
where product_id = 1;

json_remove

1
2
3
4
5
6
update products
set properties = json_remove(
properties,
'$.age'
)
where product_id = 1;

# Data Modelling

# conceptual model

Represents the entities and their relationships. Generally use ER(Entity Relationship) Digram or UML

# logic model

Logic model is independent of database technologics. It’s just an abstract data model that clearly shows our entities. But there’s something more detailed than the conceptual model.

# physic model

File -> New Model

Add Diagram

Add Tables and Columns

Add Primary Key, Foreign Key and Relationship

Setting Foreign Key,CASCADE on update, NO ACTION(RESTRICT) on delete (reject delete)

Edited on